Die Programme
Was benötigst Du zum Programmieren?

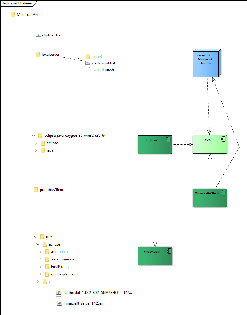
Welche Dateien brauche ich?

Die Datei Startdev.bat startet das Eclipse-Programm. Ausserdem sorgt Startdev.bat dafür, dass die Entwicklungsumgebung immer den Laufwerksbuchstaben M hat.
Das vereinfacht die Arbeit und Ihr könnt den Stick ohne Veränderung in jedem Rechner benutzen.
Die .bat Dateien in unseren Ordnern sorgen unter Windows dafür, dass Programme lokal auf dem Stick laufen und das java benutzen, das auf dem Stick ist. Dann kann man den Stick einfach an jeden Rechner anschliessen und ohne Installationsrechte auf dem Rechner programmieren und spielen.